最佳实践:XSKY借助英特尔SPDK提升Ceph性能
文章目录
【注意】最后更新于 August 7, 2024,文中内容可能已过时,请谨慎使用。
知识地图: 分布式存储–Bluestore引擎
问:What SPDK can do to improve Ceph?
回答:
- 请看 Bluestore案例分享-扬子夜-王豪迈.pdf分享
- ceph-day-beijing-spdk-for-ceph
-
2016年Ceph中国社区年终盛典
王豪迈作为演讲嘉宾,主题为《What’s new in Kraken》,重点探讨了Bluestore的设计(如BlueStore = Block + NewStore)、AsyncMessenger插件优化网络性能、Ceph-MGR模块扩展性提升等进展 -
XSKY CTO王豪迈获评Intel® Software Innovator
-
王豪迈目前是Ceph技术委员会成员,全球Ceph基金会]董事会成员。他还是全球Ceph社区主要贡献者之一,Ceph性能优化和网络模块项目的主要推进人。为了表彰他在Ceph社区K版本中所做出的努力,他被Ceph社区官方提名为杰出贡献者,
-
XSKY也是英特尔官方认可的Intel® Data Center Builders Program计划成员,共同推进SDI(Software Defined Infrastructure)方案在全球客户的落地。

-
周雁波,Intel存储软件工程师,主要从事SPDK软件开发工作。
小思考:ceph 你了解,XSKY不了解 他么之间发生什么事情?




查缺补漏1: DPDK 与SPDK,RDMA区别?
1.1 使用场景不同
- DPDK是网络高性能领域的基石,适合需要处理海量网络流量的场景。
- SPDK是存储性能革命的推动者,适合对延迟敏感的存储系统。
- 两者结合可构建全栈高性能基础设施(如基于NVMe-oF的远程存储网络)
| 特性 | DPDK | SPDK |
|---|---|---|
| 核心领域 | 网络数据包处理 | 存储I/O加速 |
| 主要技术 | 用户态网卡驱动、零拷贝 | 用户态NVMe驱动、异步I/O |
| 优化目标 | 高吞吐、低延迟的网络转发 | 低延迟、高并发的存储访问 |
| 典型硬件 | 高速网卡(如Intel NICs、SmartNIC) | NVMe SSD、持久内存(PMem) |
| 协同使用 | 可用于SPDK的网络传输层(如NVMe-oF over TCP) | 依赖DPDK实现网络加速时(如远程存储访问) |
RDMA(Remote Direct Memory Access)是一种网络传输技术,用于在远程主机之间直接访问内存。
1.2 SPDK
SPDK是一个框架而不是分布式系统,它的基石是用户态(user space)、轮询(polled-mode)、异步(asynchronous)和无锁的NVMe驱动
SPDK (Storage performance development kit) 是由Intel发起、 用于加速使用NVMe SSD作为后端存储的应用软件加速库。
- 官方网址:https://spdk.io/。SPDK重用了很多DPDK中的一些公共组件,比如内存管理,轮询方式的实现等,SPDK的核心是通过无锁,轮询的方式实现高效的用户态驱动集合
- SPDK一个重要的设计理念是无锁化,这样避免了多线程由于对锁的争抢而引入的性能开销。
1.3 DPDK
产生背景
网络设备(路由器、交换机、媒体网关、SBC、PS网关等)需要在瞬间进行大量的报文收发,
因此在传统的网络设备上,往往能够看到专门的NP(Network Process)处理器,有的用[FPGA],这些专用器件通过内置的硬件电路高效转发报文,
只有需要对报文进行深度处理的时候才需要CPU干涉。
但在公有云、NFV等应用场景下,基础设施以CPU为运算核心,往往不具备专用的NP处理器,操作系统也以通用Linux为主,
由于包处理任务存在内核态与用户态的切换,以及多次的内存拷贝,系统消耗变大,以CPU为核心的系统存在很大的处理瓶颈。为了提升在通用服务器(COTS)的数据包处理效能,Intel推出了服务于IA(Intel Architecture)系统的DPDK技术。
- DPDK是Data Plane Development Kit的缩写。简单说,DPDK应用程序运行在操作系统的User Space,利用自身提供的数据面库进行收发包处理,绕过了Linux内核态协议栈,以提升报文处理效率
Linux 内核为支持用户空间驱动程序的开发提供了一个框架,名为 UIO(userspace I/O)。 这是一个通用的内核驱动程序,可以帮助开发人员编写能够访问设备寄存器和处理中断的用 户空间驱动程序。DPDK 也是 UIO 的使用者。
- DPDK的UIO驱动屏蔽了硬件发出中断,然后在用户态采用主动轮询的方式,这种模式被称为PMD(Poll Mode Driver)
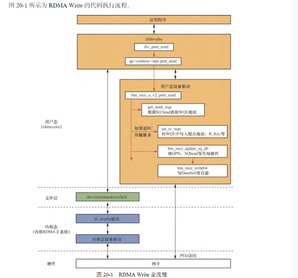
1.4 RDMA 软件架构
RDMA 的软件架构按层次可分成两部分,即 rdma-core 和内核 RDMA 子系统,分别运行 在 Linux 系统中的用户态和内核态。整个软件架构适用于所有类型的 RDMA 网卡,不管网卡 执行了哪种 RDMA 协议(InfiniBand/RoCE/ iWARP)。
- RDMA 数据传输
- 发起数据传输——RDMA Write
- rdma-core 中的示例程序 rping,用来发起一次 RDMA Write 数据 传输 https://github.com/linux-rdma/rdma-core/blob/master/librdmacm/examples/rping.c
- 应用程序在调用 ibv_post_send 发起 RDMA Write 操作后,接下来系统中会如何处理呢

二、实践案例 XSKY 借助英特尔SPDK 提升 Ceph 性能
XSKY(星辰天合)。作为英特尔在中国的首批SPDK合作伙伴之一, XSKY率先将SPDK与Ceph用户态文件系统BlueFS整合,
Ceph作为开源软件定义存储的首选系统 在闪存环境下仍难觅突破性进展。 顺应业界趋势,将SPDK的支持在Ceph中实现势在必行。【不是从0开始的呀,解决比别人没有问题】
BlueStore优化:将SPDK集成至Ceph的存储引擎BlueStore,直接管理NVMe设备
SPDK对Ceph的BlueStore做了哪些具体优化?

SPDK RBD bdev结合Ceph RBD,可以将image定义为SPDK的块设备类型。通过SPDK框架对块设备的管理,我们实现了用户态驱动,并利用轮询机制,替换了中断模型,降低了延迟,提升了对块设备操作的性能
RBD(块存储)加速
- SPDK 提供
bdev_rbd模块,将 Ceph RBD 镜像映射为 SPDK 块设备,供 iSCSI/NVMe-oF 等协议调用
参考
- 2022 SPDK线上论坛(二)| Ceph RBD浅析及性能调优
- SPDK对接Ceph性能优化
- 干货 | Ceph中国社区年终盛典之Ceph最新进展
- Ceph IO路径和性能分析.pdf
最动人的作品,为自己而写,刚刚好打动别人
我在寻找一位积极上进的小伙伴,
一起参与神奇早起 30 天改变人生计划,发展个人事情,不妨 试试
1️⃣ 加入我的技术交流群Offer 来碗里 (回复“面经”获取),一起抱团取暖
2️⃣ 关注公众号:后端开发成长指南(回复“面经”获取)获取过去我全部面试录音和大厂面试复盘攻略
3️⃣ 感兴趣的读者可以通过公众号获取老王的联系方式。
—————-我是黄金分割线—————————–
抬头看天:走暗路、耕瘦田、进窄门、见微光,
- 我要通过技术拿到百万年薪P7职务,打通任督二脉。
- 但是不要给自己这样假设:别人完成就等着自己完成了,这个逃避问题表现,裁员时候别人不会这么想。
低头走路:
- 一次专注做好一个小事。
- 不扫一屋 何以扫天下,让自己早睡,早起,锻炼身体,刷牙保持个人卫生,多喝水 ,表达清楚 ,把基本事情做好。